Auszahlung/Rückforderung von Ferien, Überzeit, Mehrzeit und Minuszeit (Weisung)

Kapitel
Lohn
Unterkapitel
Lohnabwicklung
Publikationsdatum
20. Januar 2025

Weisung des Personalamtes vom 22. Oktober 2024

1.Einleitung

Diese Weisung regelt alle Fragen betreffend die Auszahlung und Rückforderung von positiven/negativen Zeitguthaben.

Grundsätzlich sind sowohl Ferien als auch Mehrzeit- und Überzeitguthaben zu beziehen bzw. zu kompensieren. Unter gewissen Voraussetzungen kann auch eine Auszahlung erfolgen. Minusstunden sind grundsätzlich mit Ferien- bzw. Überzeitguthaben zu verrechnen. Ausnahmsweise können Minusstunden im gegenseitigen Einvernehmen mit Lohn verrechnet werden (vgl. die Begriffserklärungen «Mehrzeit», «Überzeit» usw. im Handbuch Personalrecht > Arbeitszeit > Grundlagen zur Arbeitszeit).

2.Wann ist eine Auszahlung…

…von Ferien möglich?

Nicht bezogene Ferien dürfen grundsätzlich nicht in bar abgegolten werden. Eine Auszahlung ist nur zulässig bei Beendigung des Arbeitsverhältnisses, wenn der Ferienbezug vor dem Austritt nicht mehr möglich ist (§ 83 Abs. 1 VVO). Die Auszahlung muss durch die Direktion bewilligt werden (§ 83 Abs. 2 VVO).

…von Mehrzeit möglich?

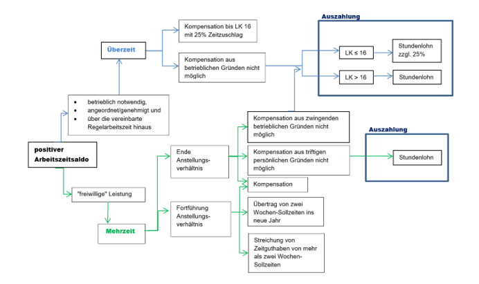
Während des Arbeitsverhältnisses darf keine Mehrzeit ausbezahlt werden. Mit dem Jahreswechsel darf ein positiver Arbeitszeitsaldo im Umfang von höchstens zwei Wochen-Sollzeiten übertragen werden. Der Rest verfällt grundsätzlich, wenn nicht ausnahmsweise der Übertrag bewilligt wurde (§ 121 Abs. 1 und 2 VVO). Bei Beendigung des Arbeitsverhältnisses ist der Arbeitszeitsaldo auf den Zeitpunkt des Austritts auszugleichen. Ist die Kompensation vor dem Austritt aus triftigen persönlichen Gründen nicht möglich, erfolgt eine Auszahlung ohne Zuschlag. Ist die Kompensation aus zwingenden betrieblichen Gründen nicht möglich, gilt die Mehrzeit als Überzeit. Bei Angestellten bis und mit Lohnklasse (LK) 16 wird ein Zuschlag von 25 % gewährt (§ 121 Abs. 3 und § 127 Abs. 1 VVO, vgl. dazu nachfolgend). Kaderangehörigen ab LK 24 wird nur Mehrzeit ausbezahlt, wenn sie zusammen mit der Überzeit mehr als 120 Stunden beträgt (§ 121 Abs. 3 VVO).

…von Überzeit möglich?

Auch Überzeit ist grundsätzlich durch Gewährung entsprechender Freizeit auszugleichen (§ 126 Abs. 1 VVO). Ist der Zeitausgleich aus betrieblichen Gründen nicht möglich, wird die Überzeit ausnahmsweise vergütet (§ 126 Abs. 2 VVO), allerdings grundsätzlich maximal 120 Stunden pro Kalenderjahr. Die Direktion kann ausnahmsweise auch eine höhere Auszahlung bewilligen (vgl. § 127 Abs. 3 VVO). Die Auszahlung von Überzeit ist somit sowohl während des laufenden Anstellungsverhältnisses als auch bei dessen Beendigung möglich.

Sowohl für die Kompensation als auch die Auszahlung von Überzeit wird Angestellten bis und mit LK 16 ein Zuschlag von 25 % gewährt (§ 127 Abs. 1 VVO). Angestellte ab LK 24 können nur erhebliche Überzeit kompensieren bzw. auszahlen lassen. Als erheblich gelten Überzeitleistungen von über 120 Stunden pro Jahr (§ 128 Abs. 1 VVO). Die ersten 120 Überzeitstunden, welche von Angestellten ab LK 24 erbracht wurden, müssen somit jährlich gestrichen werden (§ 128 Abs. 1 VVO). Bei Angestellten der LK 24-29 entscheidet die Direktion über eine ausnahmsweise Vergütung (§ 128 Abs. 2 VVO). Von der Streichung der ersten 120 Überstunden kann dabei nicht abgesehen werden.

3.Wann ist eine Rückforderung…

…für einen negativen Arbeitszeitsaldo zulässig?

Bei Auflösung des Arbeitsverhältnisses ist der Arbeitszeitsaldo auszugleichen. Ein negativer Arbeitszeitsaldo kann mit dem Lohn verrechnet werden (§ 121 Abs. 3 VVO). Während des Arbeitsverhältnisses kann mit dem Jahreswechsel ein negativer Arbeitszeitsaldo von zwei Wochen-Sollzeiten übertragen werden. Ein darüber hinausgehender negativer Arbeitszeitsaldo ist am Jahresende mit Überzeit oder Ferienguthaben zu verrechnen (§ 121 Abs. 2 VVO).

Ist während des laufenden Arbeitsverhältnisses kein ausreichendes Ferienguthaben zur Verrechnung des negativen Arbeitszeitsaldos vorhanden, kann mit Einverständnis der Mitarbeiterin oder des Mitarbeiters und unter Einhaltung des Existenzminimums eine Verrechnung mit dem Lohn vorgenommen werden. Die Verrechnung ist im Rahmen einer schriftlichen Vereinbarung festzuhalten und gestützt darauf zu verfügen.

…für zu viel bezogene Ferien zulässig?

Für zu viel bezogene Ferientage im Austrittsjahr ist eine Lohnrückforderung vorbehalten (vgl. hierzu auch § 79a Abs. 1 VVO). In der Regel werden zu viel bezogene Ferien zurückgefordert, indem eine Verrechnung mit einem positiven Arbeitszeitsaldo, Überzeit, Dienstaltersgeschenk oder Lohn erfolgt.

4.Massgebender Lohn

Für die Berechnung der Auszahlung bzw. der Rückforderung wird grundsätzlich auf den aktuellen bzw. zuletzt verdienten Lohn, d.h. auf den Grundlohn inkl. 13 Monatslohn, abgestellt.

Bezieht ein Mitarbeiter oder eine Mitarbeiterin zum Zeitpunkt der Beendigung des Arbeitsverhältnisses ausnahmsweise einen tieferen Lohn als zum Zeitpunkt des Entstehens der Ferien-, Mehrzeit- oder Überzeitguthaben, ist in der Regel von einer Funktionsänderung auszugehen. Dies ist speziell zu berücksichtigen, wenn der bzw. die Mitarbeitende damals zum höheren Lohnansatz den Ferienanspruch aus betrieblichen Gründen nicht beziehen konnte bzw. Mehrzeit oder Überzeit leistete. In diesen Fällen ist auf den Lohn im Zeitpunkt der Entstehung abzustellen. Dabei sind in der Auszahlungsverfügung einerseits die Stundenzahl und der Entstehungszeitpunkt anzugeben, andererseits ist der Grund der Verwendung des vom aktuellen Lohn abweichenden Ansatzes aufzuführen, um den gegenüber der aktuellen Einreihung höheren Anspruch zu rechtfertigen.

Wurde im Zeitpunkt der Entstehung der negativen Arbeitsstunden weniger verdient, so ist auf den damaligen Lohn abzustellen. Auch in diesen Fällen sind in der Verfügung einerseits die Stundenzahl und der Entstehungszeitpunkt anzugeben, um den - gegenüber der aktuellen Einreihung - tieferen Rückforderungsanspruch zu rechtfertigen.

Für die Bestimmung der konkreten Auszahlungs- respektive Rückforderungsansprüche ist auf den Stundenlohn gemäss Grundlohn inkl. 13. Monatslohn abzustellen. Der jeweilige Ansatz lässt sich dem Lohnreglement 05 (LR 05) Spalte 10 entnehmen (vgl. hierzu Lohnreglement 01 und 05 [Handbuch Personalrecht > Lohn > Lohnabwicklung > Lohntabelle für LR 01 und 05 [Weisung]).

5.Verfügung

Sowohl Auszahlungen als auch Rückforderungen sind zwingend immer zu verfügen.

6.Übersicht betreffend die Behandlung von Arbeitszeitsaldi

Übersicht betreffend die Behandlung von Arbeitszeitsaldi
Übersicht betreffend die Behandlung von Arbeitszeitsaldi

7.Inkrafttreten

Diese Weisung tritt per 1. Dezember 2024 in Kraft und ersetzt die bisherige Weisung des Personalamtes vom 1. Januar 2020.

Personalamt, 22. Oktober 2024

Martin Lüthy
Chef Personalamt
 

Kontakt

Personalamt – Personalrecht

Adresse

Walcheplatz 1
8090 Zürich
Route (Google)

Telefon

+41 43 259 48 97

Montag,  Mittwoch und Freitag von 10 bis 12 Uhr.

Hinweis:

Unsere Rechtsauskunft steht HR-Fachpersonen der kantonalen Verwaltung, der Gemeinden und der öffentlichrechtlichen Betriebe zur Verfügung. Mitarbeitende wenden sich bitte an die Rechtsberatungsstellen für Mitarbeitende.

E-Mail

recht@pa.zh.ch

Hinweis:

 Unsere Rechtsauskunft steht HR-Fachpersonen der kantonalen Verwaltung, der Gemeinden und der öffentlichrechtlichen Betriebe zur Verfügung. Mitarbeitende wenden sich bitte an die Rechtsberatungsstellen für Mitarbeitende.